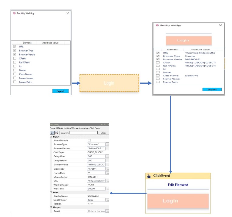
Robility web spy:
This feature helps the user to know the selected element’s attributes.
Refer the figure (1)
- Double click on the activity and select the spy button.
- Robility web spy window pop - up appears.
- Go to chrome and double click any element and give a single click again to view its attributes.
- Its attributes appear on the robility web spy window.
- First 3 check box is selected as default.
- You can select any one check box more than that and select “export”
- It takes you to the smart designer application and properties will be displayed on the right-hand side.
- You can edit it and execute it.
Figure 1
