SetValue
When to use SetValue
If one wants to update an existing value of a respective key, the SetValue activity is used to overwrite the given values on the existing ones.
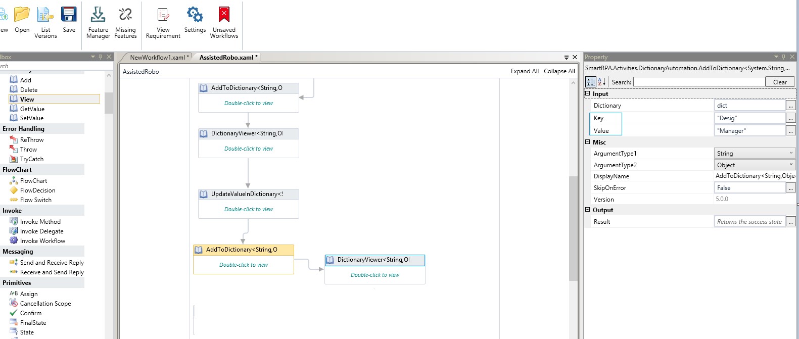
Let us consider the following example. Initially, the value against the key name is Christopher as displayed in the Property window. The same can be seen through the dictionary viewer, using the View activity.

Figure 1 Set Value
Value of the key is Christopher, as displayed in the following image.

Figure 2 View Value
If one wants to change the value and give a different name, Drag and drop a SetValue activity. Change the value.

Figure 3 Update Value
We now proceed to add another key with different value in the same dictionary. Connect another view activity.

Figure 4 Additional Dictionary
Both the changed value and new key and its value will be viewed. The name has been changed and the new key and value are displayed.

Figure 5 View Updated Value